630028 г. Новосибирск, ул. Чехова 421, офис 9
Пн - Пт: c 8.00 - 18.00 Сб - Вс: выходной

Программная система ТИМ КРЕДО РАДОН (срочная лицензия; 2 года)

Наличие по запросу
102765руб.

Назначение: расчет дорожных одежд

Назначениерасчет дорожных одежд
  • Описание

Программная система ТИМ КРЕДО РАДОН является подсистемой Программной системы ТИМ КРЕДО (Технологии Информационного Моделирования КРЕДО), которая обеспечивает доступ к следующей функциональности:

  • проектирование дорожных одежд на вновь сооружаемых дорогах всех технических категорий и типов покрытия, при проектировании улиц населенных пунктов, при разработке каталогов и альбомов типовых решений по конструкциям дорожных одежд на дорогах общей сети.
  • расчет на прочность дорожных одежд на новых участках реконструируемых дорог.
  • конструирование дорожных одежд при усилении существующих дорожных одежд.

ПРЕИМУЩЕСТВА ТИМ КРЕДО РАДОН

  • Автоматизированные расчеты конструкций обеспечивают проектировщику высокую скорость работы и точность результатов.
  • Применение геосинтетических материалов в конструкциях нежестких дорожных одежд позволяет вывести проектирование дорожных одежд на более современный уровень.
  • Гибкость расчетов, оптимизация проектных решений, вариативность при конструировании и возможность применения любых материалов и автомобилей.
  • Наглядный интерфейс, благодаря которому даже начинающий пользователь сможет быстро освоить программу.
  • Данные из файла, созданного в ТИМ КРЕДО РАДОН, можно импортировать в ТИМ КРЕДО ПРОЕКТИРОВАНИЕ при работе с конструкцией дорожной одежды.

БИБЛИОТЕКИ ДАННЫХ

В ТИМ КРЕДО РАДОН используются базы автомобилей и материалов, созданные по стандартам РФ. Наличие разнообразных библиотек позволяет решать широкий спектр задач по назначению состава движения и конструированию дорожных одежд. Библиотеки по данным ПНСТ 371-2019, ПНСТ 541-2021 и ПНСТ 542-2021 позволяют учитывать современные транспортные средства в составе движения и дорожно-строительные материалы в конструкциях дорожных одежд автомобильных дорог общего пользования и улиц населенных пунктов. Также предусмотрены библиотеки автомобилей и материалов для Республики Казахстан согласно СП 3.03-104-2014.

Библиотеки являются универсальными, их данные доступны для выбора практически для всех методик расчета. При необходимости библиотеки можно пополнять новыми автомобилями, материалами для любых слоев конструкции дорожной одежды.

РЕШАЕМЫЕ ЗАДАЧИ

ТИМ КРЕДО РАДОН обеспечивает решение следующих основных проектных задач:

  • расчет конструкций дорожных одежд нежесткого типа автомобильных дорог общего пользования и улиц населенных пунктов в соответствии с ПНСТ 542-2021 "Нежесткие дорожные одежды. Правила проектирования";
  • расчет конструкций дорожных одежд нежесткого типа для автомобильных дорог общего пользования с низкой интенсивностью движения по ПНСТ 371-2019;
  • расчет конструкций дорожных одежд нежесткого типа на вновь сооружаемых дорогах и новых участках реконструируемых дорог по ОДН 218.046-01 "Проектирование нежестких дорожных одежд";
  • расчет конструкций дорожных одежд нежесткого типа в I дорожно-климатической зоне, позволяющий учитывать влияние мерзлого донника и глубины оттаявшего слоя грунта на общий модуль упругости конструкции;
  • расчет конструкций дорожных одежд нежесткого типа на вновь строящихся дорогах и новых участках реконструируемых дорог на территории Республики Казахстан по СП РК 3.03-104-2014 "Проектирование дорожных одежд нежесткого типа";
  • расчет слоев усиления существующей конструкции дорожной одежды в соответствии с ОДН 218.1.052-2002 "Оценка прочности нежестких дорожных одежд" и ОДН 218.046-01 "Проектирование нежестких дорожных одежд". Учет разборки существующего покрытия на заданную глубину с автоматическим пересчетом толщины верхнего слоя существующего покрытия и общего модуля упругости на поверхности;
  • расчет конструкций остановочных и краевых укрепительных полос обочин на участках нового строительства по ОДН 218.3.039-2003 "Укрепление обочин автомобильных дорог";
  • расчет конструкций с монолитными цементобетонными покрытиями, с асфальтобетонными покрытиями и цементобетонным основанием в соответствии с руководством "Методические рекомендации по проектированию жестких дорожных одежд";
  • расчет жестких дорожных одежд из асфальтобетонных покрытий на бетонном основании в I дорожно-климатической зоне;
  • проверка эксплуатационной надежности по ПНСТ 371-2019;
  • расчет на автомобильную колесную нагрузку АК от автотранспортных средств на автомобильных дорогах общего пользования по ГОСТ Р 52748-2007 "Нормативные нагрузки, расчетные схемы нагружения и габариты приближения";
  • учет в методиках ПНСТ 542-2021 автомобильной колесной нагрузки А-10; А-11,5 согласно ГОСТ 32960-2014;
  • расчет типа/вида асфальтобетонной смеси для покрытий по ГОСТ Р 58401.1-2019 и ГОСТ Р 58406.2-2020 для методик ПНСТ 542-2021 в зависимости от условий движения;
  • расчет для подбора марки битумных вяжущих PG, допустимых к применению в конструктивных слоях по ГОСТ Р 58400.1-2019 и ГОСТ Р 58400.2-2019;
  • расчет конструкций с применением георешеток серии ТХ в качестве разделяющих прослоек между верхним слоем из зернистого материала и нижним подстилающим слоем по методике СТО 09686559-002-2015 "Георешетки пластмассовые экструдированные гексагональные Tensar серии TX”;
  • расчет конструкций с учетом геосинтетических материалов для усиления несущих оснований дорожных одежд или переходного типа покрытий автомобильных дорог, устраиваемых из необработанных зернистых материалов, при новом строительстве согласно ОДМ 218.5.002-2008 "Методические рекомендации по применению полимерных геосеток (георешеток) для усиления слоев дорожной одежды из зернистых материалов";
  • расчет конструкций с учетом армирования асфальтобетонных слоев при ремонте, на участках нового строительства и реконструкции автомобильных дорог по ОДМ 218.5.001-2009 "Методические рекомендации по применению геосеток и плоских георешеток для армирования асфальтобетонных слоев усовершенствованных видов покрытий при капитальном ремонте и ремонте автомобильных дорог";
  • расчет конструкций с учетом геосинтетических материалов при проектировании вновь строящихся, реконструируемых и ремонтируемых автомобильных дорог в соответствии с ОДМ 218.5.003-2010 "Рекомендации по применению геосинтетических материалов при строительстве и ремонте автомобильных дорог";
  • расчет конструкций с учетом объемного армирования пространственными георешетками несущих и дополнительных слоев основания дорожных одежд капитального и усовершенствованного облегченного типов покрытий автомобильных дорог согласно ОДМ 218.3.032-2013 "Методические рекомендации по усилению конструктивных элементов автомобильных дорог пространственными георешетками";
  • назначение в качестве конструктивного слоя второго геосинтетического материала, защитного слоя в конструкциях дорожных одежд;
  • для технико-экономического сравнения вариантов создание разных конструкций дорожных одежд в рамках одного проекта;
  • возможность импорта данных из проектов нового строительства либо усиления по ОДН 218.046-01 в аналогичные проекты методик ПНСТ 542-2021;
  • возможность обмена данными между базами путем экспорта, импорта одного или группы автомобилей, материалов;
  • формирование краткого протокола расчета дорожных одежд с непосредственным выводом на печать из программы;
  • полные протоколы в форматах RTF, DXF с подробными результатами расчетов;
  • полные протоколы для нежестких и жестких дорожных одежд в форматах RTF с формулами и подробными результатами расчетов;
  • протоколы сравнения вариантов конструкций в форматах RTF;
  • экспорт в DXF схем вариантов с заполнением условными знаками слоев конструкций дорожных одежд.

ВВОД ДАННЫХ

Сам принцип конструирования в ТИМ КРЕДО РАДОН, когда проектировщик выбирает необходимую ему методику расчета, дает понимание происходящих процессов, облегчает анализ полученных результатов и дальнейшие действия по изменению конструкции.

Диалоги для ввода исходных данных по климату, дороге, составу движения, расчетным нагрузкам, конструкции дорожной одежды просты в заполнении, содержат подсказки в виде справок, карт, сообщений и контролируют корректность вводимых данных.

Базы автомобилей, материалов позволяют быстро заполнять либо редактировать исходные данные по автомобильному потоку, конструкции дорожной одежды.

База автомобилей содержит библиотеки, позволяющие назначать автомобили по маркам, а также согласно современной классификации транспортных средств — в зависимости от конструктивной схемы грузоподъемности.

База материалов содержит библиотеки стандартных материалов по нормативным документам Российской Федерации и Республики Казахстан. Также в состав базы входит редактируемая библиотека Материалы слоев ДО, созданные пользователем, которая предназначена для наполнения ее индивидуальными материалами. В ее состав по просьбам пользователей включены отдельные группы инновационных материалов.

В состав базы материалов входят библиотеки геосинтетических материалов. Они представлены геосинтетиками производителей ООО "НПО Славрос", ООО "Торговый Дом "РГК"", ООО "СТЕКЛОНиТ Менеджмент", ООО "Гекса – нетканые материалы", ООО "СЕТТКА", ООО "Махина-ТСТ", ООО "РЕКСТРОМ-К", ООО "Тенсар Инновэйтив Солюшнз", ООО "СИБУР ГЕОСИНТ", ООО "МИАКОМ СПб", ООО ВЗТМ, ООО "УЛЬТРАСТАБ", ООО "Тератекс", ГК "GeoSM", ООО "Руснеосинт". Перечень производителей и материалов постоянно дополняется и расширяется.

Библиотеки являются редактируемыми, их можно пополнять новыми данными. Данными библиотек можно обмениваться с коллегами.

ВОЗМОЖНОСТИ И РЕЗУЛЬТАТЫ

ТИМ КРЕДО РАДОН обеспечивает инженеру большие возможности для задания различных условий расчета. С одной стороны, подсистема придерживается требований методик и по умолчанию предлагает именно нормативные исходные данные. Но в то же время она позволяет задавать пользователю индивидуальные данные, тем самым открывая возможности для решения нестандартных задач. Например, проектировщик может задавать индивидуальные коэффициенты прочности и надежности, расчетные нагрузки, коэффициенты Кд, задавать различные условия при назначении морозозащиты, для снижения расчетной влажности и т.д.

В ТИМ КРЕДО РАДОН имеется возможность расчета общего модуля упругости на поверхности конструкции по номограммам методик ОДН 218.046-01, ПНСТ 542-2021, СП РК 3.03-104-2014 либо по формуле.

В программе упрощена работа по назначению геосинтетических материалов в конструкции дорожной одежды.

После выбора методики расчета геосинтетических материалов в окне конструкции дорожной одежды звездочками будут подсвечены слои, на которые данная методика допускает применение ГМ. В окне выбора армирующего материала будут представлены только геоматериалы, разрешенные для укладки на указанный слой.

В целях экономии дорогостоящих асфальтобетонных слоев в программе заложена возможность задавать толщины слоев покрытия с точностью до 1 мм.

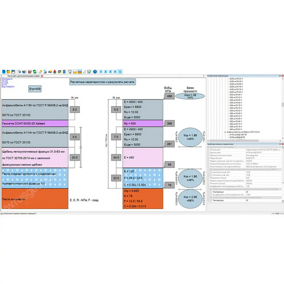
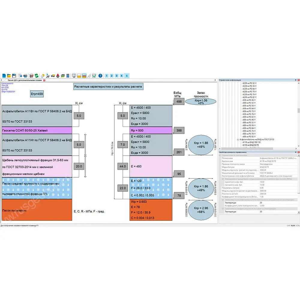
После выполнения расчета схема конструкции с основными результатами отображается в рабочем окне.

Справа в рабочем окне отображается справочная информация по тому материалу слоя, который проектировщик указал в схеме конструкции дорожной одежды. Приведенные данные в рабочем окне плюс информация по результатам расчета позволяют проанализировать конструкцию и принять решения по окончательному варианту. Возможности подсистемы позволяют открыть несколько проектов в одном рабочем окне для сравнения вариантов.

В ТИМ КРЕДО РАДОН реализовано автоматическое добавление суффикса в названия асфальтобетонных смесей по классификации ГОСТ Р 58401.1-2019 и ГОСТ Р 58406.2-2020 в зависимости от условий движения.

Для применения в расчетных конструкциях асфальтобетонных смесей на битумных вяжущих типа PG по ГОСТ Р 58400.1-2019 и ГОСТ 58400.2-2019 реализован подбор марок битумных вяжущих PG, допустимых к применению в конструктивных слоях на основании данных ближайшей к автодороге метеостанции из списка по ПНСТ 397-2020.

Помимо выполнения расчетов по заданным толщинам конструкции, подсистема позволяет выполнять оптимизационный расчет по подбору конструкции минимальной толщины, наименьшего запаса прочности, минимальных показателей по базовой сметной стоимости. В целях экономии дорогостоящих материалов была повышена точность выполнения оптимизационных расчетов для слоев покрытия. Теперь можно задать шаг расчета 5 мм.

Кроме оптимального варианта, который выводится на экран, пользователю предлагается возможность просмотреть список вариантов оптимальных конструкций, которые также удовлетворяют заданным критериям оптимизации. Проанализировав список вариантов, можно выбрать, допустим, конструкцию не только с большей толщиной, но и с более высоким запасом по растяжению на изгиб и т.д.

Просмотреть результаты можно не только на экране, но и в протоколах. Краткие протоколы предназначены для просмотра основных результатов и быстрой печати из окна расчета.

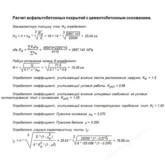
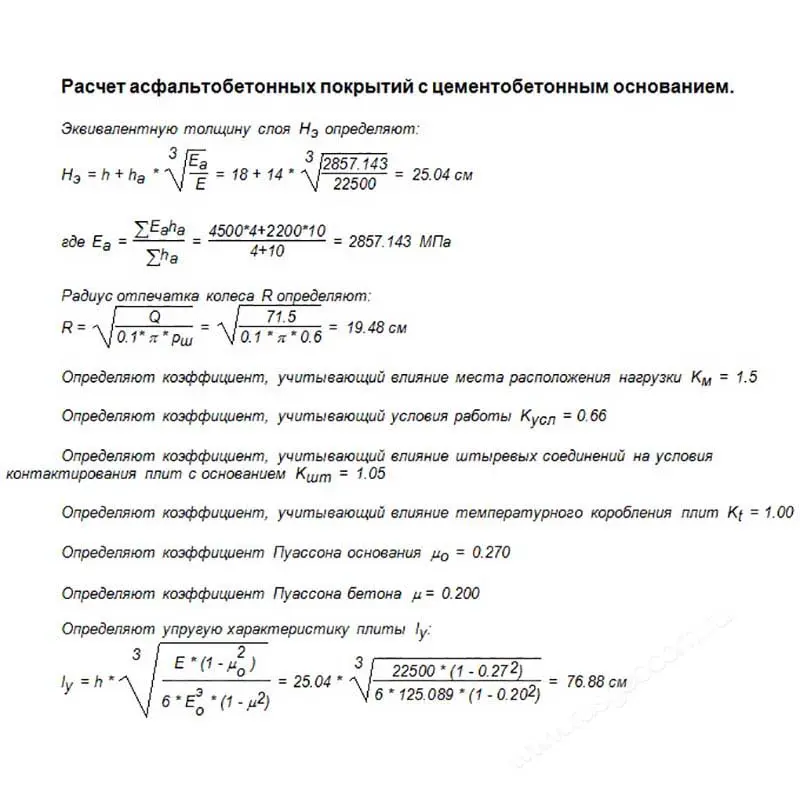
Полные протоколы бывают двух видов. Первый вид содержит подробные отчеты о введенных исходных данных и результатах расчета. Второй вид — протоколы с формулами, которые помимо подробных отчетов включают в себя полный ход расчетов с формулами. Полные протоколы реализованы для конструкций нежестких и жестких дорожных одежд.

Отчеты можно экспортировать в файлы формата RTF, DXF. В рамках одного проекта добавлена возможность создавать варианты конструкций дорожных одежд.

В рабочем окне отображается конструкция и результат расчета активного варианта. Технико-экономическое сравнение вариантов конструкций можно представить в табличной форме в формате RTF, а также в виде схемы конструкции с условными обозначениями слоев в DXF.

Примечания:

Для обеспечения функционирования подсистемы требуется Система защиты Эшелон II, включающая аппаратный ключ защиты USB. Аппаратный ключ защиты может быть установлен как на том же компьютере, где запускаются приложения, так и на одном из компьютеров сети организации.

Системно-технические требования:

Процессор: Intel Core i3/i5/i7

ОЗУ: не менее 4 ГБ, рекомендуется 8 ГБ.

Операционная система:

  • Microsoft Windows 7 x64 Service Pack 1,
  • Microsoft Windows 8.1 x64,
  • Microsoft Windows 10 x64 — рекомендуется,
  • Microsoft Windows 11.

Купить программное обеспечение ТИМ КРЕДО РАДОН, а также получить консультацию специалистов вы можете в нашем магазине , по телефону или непосредственно на сайте с помощью формы обратной связи или онлайн-консультанта.